Для организации работы всей компании
Помогает продавать больше
Создание в простом конструкторе с AI-помощником. Интегрировано в CRM
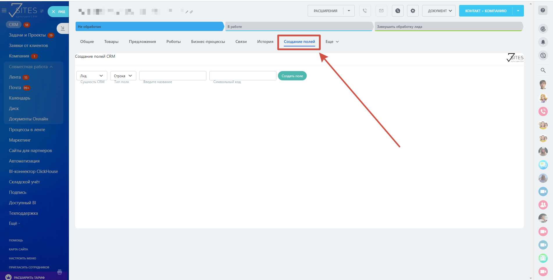
Создание полей CRM
Доступно в подписке

Создание полей CRM

Позволяет создать красивый символьный код поля

  • Оценка
    Мало оценок
  • Установок
    102
  • Разработчик
Описание
При обычном создании полей через интерфейс Битрикс24 символьный код полей будет примерно такой: UF_CRM_1600242027
С помощью приложения можно создать поле с красивым символьным кодом, например UF_CRM_NOMER_DOGOVORA
Поддерживаются следующие сущности:
  • Лиды
  • Сделки
  • Контакты
  • Компании
Создавать поля можно из:
  • страницы приложения
  • карточки сущности во вкладке "Создание полей"
  • Мобильном приложении
Рейтинг
5 /5
5 звезд
1
4 звезды
0
3 звезды
0
2 звезды
0
1 звезда
0
Отзывы
Всего отзывов: 1

Другие приложения разработчика

Справочник полей Подписка

Удобное управление полями CRM: лиды/сделки/контакты/компании/смарт-процессы/счета

(6)
(721)
Отчёт РОПа Подписка

Отчёт РОПа - набор ключевых показателей для руководителя отдела продаж. Данный отчёт - основной инструмент руководителя.

(9)
(1425)
Дашборды Yandex DataLens в Битрикс24 Mobile Подписка

Приложение позволяет встраивать дашборды Yandex DataLens в интерфейс Битрикс24.

(2)
(252)
Добавление отделов в задачу Подписка

Приложение открывает новую возможность в задачах: добавление в соисполнители и наблюдатели целых отделов

(2)
(233)
Конверсия по лидам и сделкам Mobile Подписка

Конверсия по лидам и сделкам в разрезе по каждому сотруднику

(0)
(331)
Согласование в смарт-процессах (RPA Pro) Подписка

Приложение заменяет RPA (роботизацию процессов) в функционале согласования на смарт-процессы.

(0)
(230)
BI-коннектор Yandex DataLens ClickHouse Mobile Подписка

ClickHouse | BI-коннектор Yandex DataLens. Приложение позволяет выгружать данные в Yandex DataLens с помощью стандартного BI-коннектора Битрикс24 и строить бизнес-отчёты для принятия решений на основе данных.

(2)
(390)
Система Светофор CRM Подписка

Контроль карточки и ведение дел в сделках

(1)
(67)
Выгрузка комментариев всех сделок Подписка

Выгружайте комментарии всех сделок в файл .csv.

(3)
(178)
Календарь бронирования ресурсов Подписка

Универсальный календарь бронирования ресурсов в компании

(3)
(663)